DataBase 29

[Mysql] 기본 문법 데이터베이스 생성 및 테이블 조작(CREATE)

CREATE CREATE MySQL에서는 다음과 같은 CREATE 문을 사용하여 데이터베이스와 테이블을 만들 수 있습니다. 1. CREATE DATABASE 2. CREATE TABLE 데이터베이스 생성 CREATE DATABASE 문은 새로운 데이터베이스를 생성해 줍니다. 다음 예제는 Hotel이라는 새로운 데이터베이스를 생성하는 예제입니다. CREATE DATABASE 데이터베이스이름 ex) CREATE DATABASE Hotel; 데이터베이스의 선택 데이터베이스를 생성한 후에, 해당 데이터베이스를 사용하기 위해서는 우선 데이터베이스를 선택해야 합니다. MySQL에서는 USE 문을 사용하여 데이터베이스를 선택할 수 있습니다. USE 데이터베이스이름 ex) USE Hotel; 테이블 생성 데이터베이스는..

DataBase/Mysql 2021.08.03

Mysql에 엑셀파일 (CSV file) 삽입하기 (mysql csv data import)

Mysql 워크벤치를 이용해서 엑셀파일에 있는 data를 한번에 데이터베이스안에 삽입합니다. mysql에 엑셀 데이터를 삽입하기 전에 1. xls 파일이 아닌 CSV 파일을 이용해야합니다. 2. 엑셀파일을 행(Column)의 형식과 데이터를 삽입할 테이블의 형식이 같아야합니다. 3. CVS내에 콤마가 존재하면 안됩니다. (인식이 안되거나 구분자로 인식하여 셀이 하나씩 밀릴 수 있음) 1. 스키마 선택 먼저 워크벤치에서 사용할 스키마에 마우스 오른쪽을 클릭하여 "Table Data Import Wizard"로 들어갑니다. 2. 엑셀 파일 CSV 선택 로컬 저장소에 있는 삽입할 CSV 파일을 선택합니다. 3. 테이블 선택 1. 기존의 테이블에 삽입하거나 2. 새로운 테이블을 생성할 수 있습니다. 새로운 테이..

DataBase/Mysql 2021.08.03

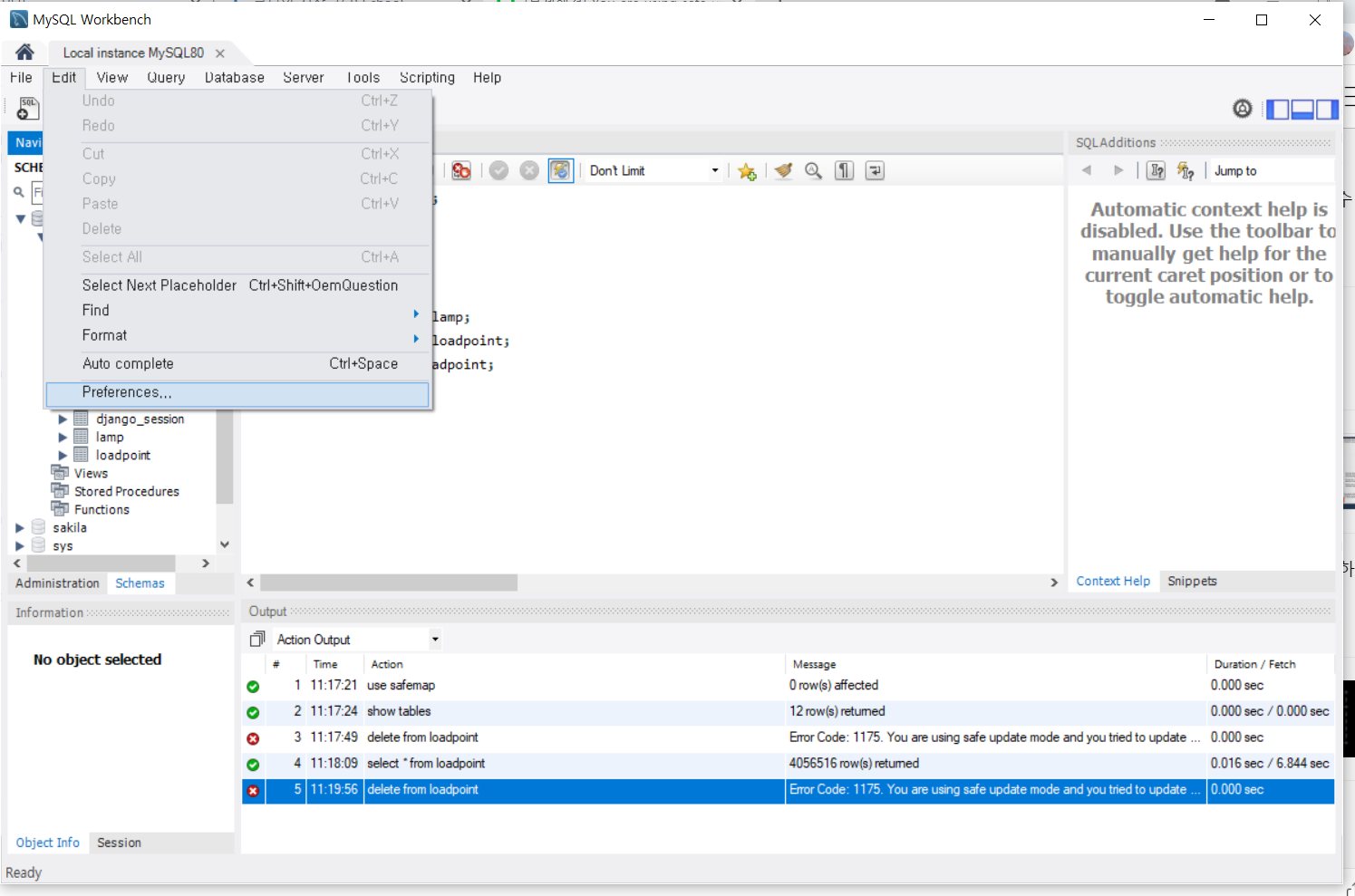
[TIL] Mysql Workbench safe mode 해제 (안전모드 해제)

에러 코드 내용 Error Code: 1175. You are using safe update mode and you tried to update a table without a WHERE that uses a KEY column To disable safe mode, toggle the option in Preferences -> SQL Editor and reconnect. 에러 내용 테이블에서 키값을 이용한 update나 delete만을 허용하도록 되어 있는데, 그렇지 않게 좀더 넓은 범위의 sql을 적용하려고 할때 workbench에서 경고를 주는것이라고 합니다. 즉 하나의 레코드만을 update, delete하도록 설정되어 있는데, 다수의 레코드를 update나 delete하는 sql명령어가 실..

DataBase/Mysql 2021.08.03

Mysql Workbench로 import/ export 하기 (데이터 내보내기, 데이터 가져오기)

workbench를 이용합니다. 1. Mysql 데이터 내보내기 (Data Export) 1. data export를 클릭합니다. 2. 내보낼 스키마를 선택 후 데이터를 선택합니다. 3. Objects to Export 영역에서 Stored Procedures와 Function, Event, Trigger를 내보낼 것인지 설정한다. 4. 마지막으로 옵션에서는 테이블 별로 내보낼지, 아니면 하나의 파일에 내보낼 지를 설정한다. Export To Dump Project Folder를 선택하면 테이블 하나마다 별도의 sql을 생성한다. 이 방법은 시간이 약간 걸리는 단점이 있지만 테이블 데이터가 큰 경우나 필요한 테이블만 따로 관리하려는 경우 유용합니다. Export to Self-Contained File은..

DataBase/Mysql 2021.07.22

Python 이용하여 Mysql에서 Json 데이터 Insert하기 (json 데이터 삽입)

geoJSon 데이터를 Python을 이용하여 Mysql에 삽입해보자 일반적인 python mysql 핸들링 순서는 다음과 같다. 패키지설치 PyMySql 모듈 import pymysql.connect() 메소드를 사용하여 MySQL에 연결. 호스트명, 포트, 로그인, 암호, 접속할 DB 등을 파라미터로 지정 MySQL 접속이 성공하면, 위에서 만든 Connection 객체로부터 cursor() 메서드를 호출하여 Cursor 객체를 가져옴 - Cursor: SQL 구문을 실행하기 위해서 만드는 객체 (Executes a SQL statement.) SQL 쿼리의 경우 Cursor 객체의 fetchall(), fetchone(), fetchmany() 등의 메서드를 사용하여 서버로부터 가져온 데이터를 코드..

DataBase/Mysql 2021.05.18

[MySQL]"DB" 제약 조건, 뷰, 트랜젝션

제약조건, 뷰 제약조건은 열에 넣을 수 있는 값에 대하여 제한하는 것, 테이블의 생성 시에 추가됩니다. 제약조건의 종류로는 NOT NULL, PRIMARY KEY, FOREIGN KEY, UNIQUE, CHECK가 있습니다. ​ 1) 체크 제약조건 열에 넣을 수 있는 값을 제한 - Where 절과 같은 조건식을 사용하며 그 형식은 ex) Alter Tale "테이블명" ADD Constraint Check "칼럼" in ('값','값') ​ - 거의 모든 조건을 사용할수 있지만 서브쿼리는 사용할 수 없습니다. - 에러 발생시 데이터 추가 X ​ 2) 뷰 반복되서 사용되는 쿼리를 데이터베이스 안에 저장하여 사용하는 것 - 뷰안에 무엇이 저장되었는지 보기위해서는 테이블 처럼 다루면 된다. - 뷰는 쿼리상에서..

DataBase/Mysql 2021.05.07

[MySQL] "DB" 조인(Join)과 다중 테이블 연산

조인과 다중테이블 연산 ​ 1) 다중 테이블이란 다중 테이블이란 데이터베이스에 테이블이 하나 이상 존재하는걸 말한다. * 다중테이블에서 원하는 데이터들을 모두 얻으려 할 때에는, 조인을 사용하여 테이블을 연결하면 많은 도움이 된다. ​ 2) 카티션 조인 내부 조인의 한 형태, 크로스 조인이라고도 한다. - 한 테이블의 모든 행과 다른 테이블의 모든행을 짝지어 반환한다. - 내부 조인은 쿼리의 조건에 따라 일부 결과 행이 제거된 크로스 조인이다. - 내부조인의 종류로는 동등조인, 비 동등조인, 자연조인이 있다. ​ 3) 동등 조인 같은지를 테스트하는 내부조인 ON 이나 Where절을 이용하여 '=' 연산자를 이용하여 결과 테이블을 도출해 낸다. ​ 4) 비동등 조인 동등조인과 반대로 같지않은 모든 행들을 ..

DataBase/Mysql 2021.05.07

[MySQL] "DB" SQL 이란

SQL SQL은 관계대수와 관계해석을 기반을 집단함수, 그룹화, 갱신 연산등을 추가하여 개발한 언어이다. 1. SQL은 비절차적인 언어 sql은 비절차적인 언어로서 자시니 원하는 데이터만을 명시하고 어떻게(How) 수행할지는 명시할 수 없다. 관계 DBMS는 사용자가 입력한 SQL문을 번역하여 사용자가 요구한 데이터를 찾는데 필요한 모든 과정을 담당한다. SQL문은 자연어에 가까운 구문을 사용하여 질의를 표현할 수 있으며 2가지 인터페이스를 제공한다. 😋 Interface 1) 대화식 SQL : 주로 DBA가 사용하는 것, 뷰와 테이블을 다룬다. ​ 2) 내포된 SQL : 호스트언어에 SQL을 포함하는 것, 호스트언어와 GUI를 이용하여 프로그램을 작성할 수 있게 된다. ​ ​ 2. SQL은 데이터 정의..

DataBase/Mysql 2021.05.07

[MySQL] "DB" 관계대수와 SQL

관계대수와 SQL 1. "관계 해석" 과 "관계 대수" 위 2개는 관계 데이터 모델이 지원되는 2가지 정형적인 언어이다. 1) 관계해석 관계해석은 원하는(What) 데이터만을 명시하고 어떻게 수행할것인가에(How) 대한 명시가 없는 선언적인 언어이다. ​ 2) 관계대수 관계대수는 어떻게 수행할 것인지에 대해 명시가 되어있는 절차적 언어이다. 관계대수는 사용관계 DBMS들에서 널리 사용되는 SQL의 이론적인 기초이다. ​ 2. SQL이란 SQL이란 상용관계 DBMS들의 사실상의 표준 질의어 이다. * 사용자는 SQL을 사용하여 관계 데이터베이스에 다음과 같은 일들을 할 수 있다. ​ 1) DB에 릴레이션 정의 2) 정보 검색 3)관계데이터베이스 갱신(Update) 4) 여러 무결성 제약조건들을 명시 ​ 3..

DataBase/Mysql 2021.05.07