에러 코드 내용
Error Code: 1175. You are using safe update mode and you tried to update a table without a WHERE that uses a KEY column To disable safe mode, toggle the option in Preferences -> SQL Editor and reconnect.
에러 내용
테이블에서 키값을 이용한 update나 delete만을 허용하도록 되어 있는데, 그렇지 않게 좀더 넓은 범위의 sql을 적용하려고 할때 workbench에서 경고를 주는것이라고 합니다.
즉 하나의 레코드만을 update, delete하도록 설정되어 있는데, 다수의 레코드를 update나 delete하는 sql명령어가 실행되기 때문에 발생을 하는 것입니다.
해결 방법
Mysql 안전모드를 해제해서 다수의 레코드를 조작할 수 있도록 허용해 줍니다.
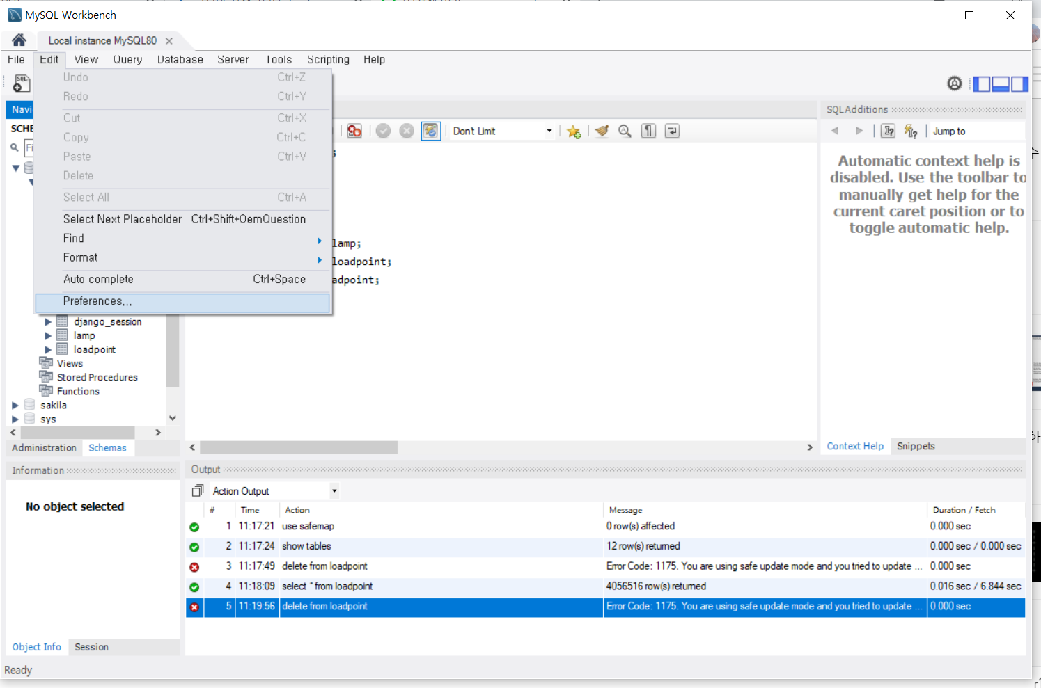
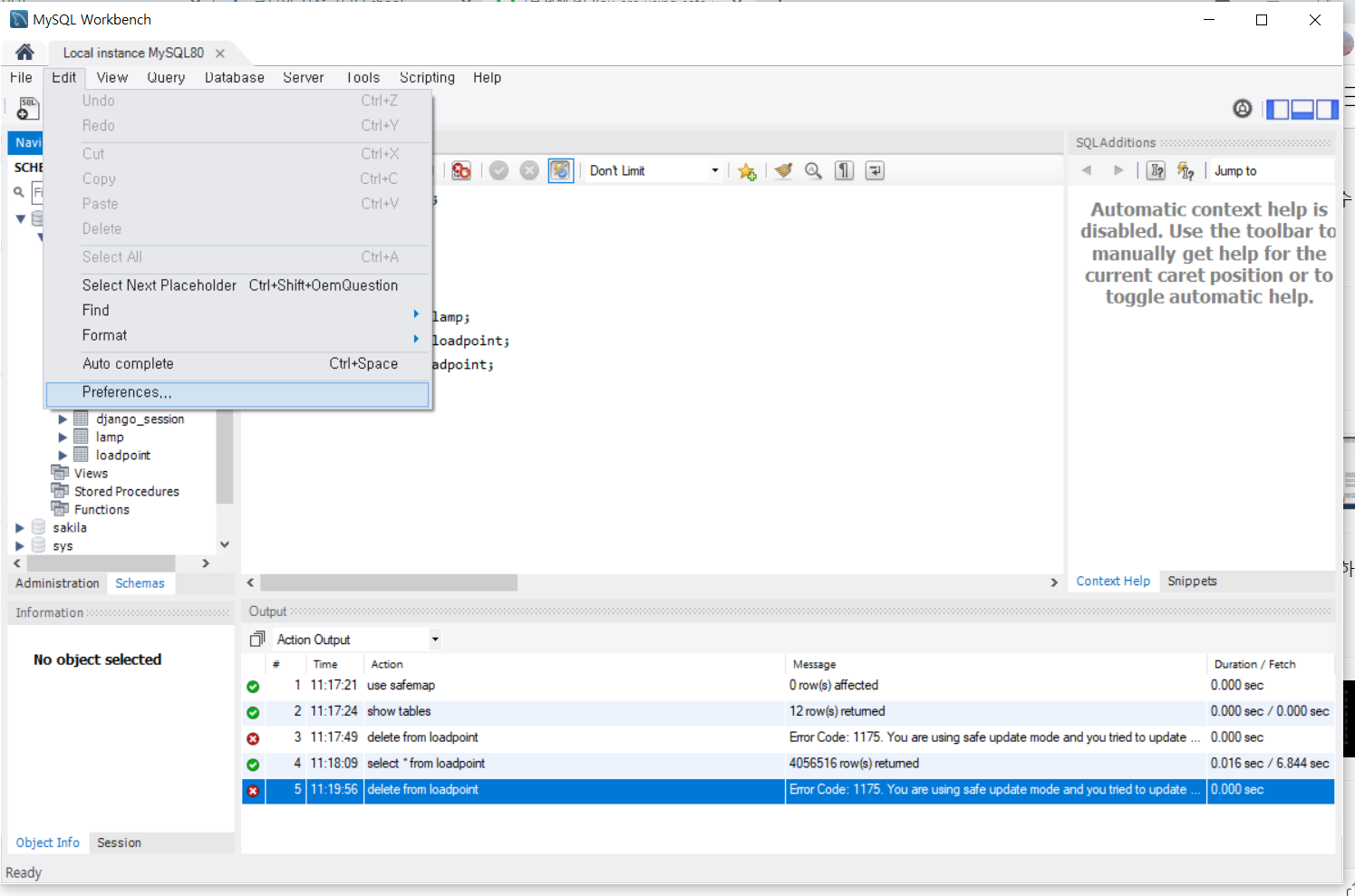
Workbench Preferences에서 안전모드(Safe mode)를 해제합니다.
아래의 그림에 있는 부분에서 체크를 해제한 후에 workbench를 다시 시작하면 안전모드가 해제됩니다.
(이렇게 하면 항상 Safe모드가 해제된 상태)


삭제 완료

'DataBase > Mysql' 카테고리의 다른 글
| [Mysql] 기본 문법 데이터베이스 생성 및 테이블 조작(CREATE) (0) | 2021.08.03 |
|---|---|
| Mysql에 엑셀파일 (CSV file) 삽입하기 (mysql csv data import) (0) | 2021.08.03 |
| Mysql Workbench로 import/ export 하기 (데이터 내보내기, 데이터 가져오기) (0) | 2021.07.22 |
| Python 이용하여 Mysql에서 Json 데이터 Insert하기 (json 데이터 삽입) (3) | 2021.05.18 |
| [MySQL]"DB" 제약 조건, 뷰, 트랜젝션 (0) | 2021.05.07 |